Supprimer une page dans Microsoft Word peut parfois devenir frustrant, surtout lorsqu’il s’agit de pages vierges récalcitrantes en fin de document ou de sections indésirables au milieu. Ce guide détaille plusieurs méthodes efficaces pour supprimer des pages indésirables sur Windows et Mac, tout en préservant le formatage et la structure de votre document.
Comprendre les différentes techniques disponibles vous fera gagner du temps et vous aidera à maintenir un document professionnel et bien structuré.
Avant d’explorer les solutions, il est essentiel de comprendre pourquoi ces pages indésirables apparaissent :
Pages vierges : Créées par un excès de marques de paragraphe, de sauts de page ou de sauts de section invisibles.
Débordement de contenu : Word crée automatiquement une nouvelle page quand le contenu déborde de la page précédente et ne peut pas s’ajuster.
Sauts de page manuels : Ajoutés par inadvertance par l’utilisateur sans s’en rendre compte, créant des pages supplémentaires non désirées.
Méthode 1 : Utilisation du Volet de Navigation
L’une des façons les plus simples de supprimer une page est d’utiliser le Volet de Navigation. Cela fonctionne très bien pour les pages vierges et les pages contenant du contenu.
Étape 1 : Ouvrir le Volet de Navigation

Cliquez sur l’onglet Affichage dans le Ruban. Sous Volet de Navigation, cochez la case à côté
Étape 2 : Sélectionner les Pages

Lorsque le Volet de Navigation s’ouvre à gauche, cliquez sur Pages. Les miniatures de toutes vos pages du document apparaissent.
Étape 3 : Comment Supprimer une Page dans Word
Cliquez sur la miniature de la page à supprimer. Ensuite, appuyez sur la touche Suppr de votre clavier. Si c’est une page vide avec des marques de paragraphe, vous devrez peut-être appuyer plusieurs fois sur Suppr.
Méthode 2 : Utilisation des Raccourcis Clavier
Si vous préférez les raccourcis clavier, voici une méthode rapide et facile pour supprimer des pages qui ne sont pas vides.
Pour Windows :

- Sélectionner la Page : Placez votre curseur n’importe où sur la page que vous voulez supprimer.
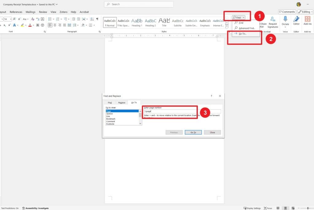
- Ouvrir la Boîte de Dialogue Atteindre : Appuyez sur Ctrl + G, ce qui ouvrira la boîte de dialogue « Atteindre ».
- Entrer la Commande Page : Dans le champ « Entrer le numéro de page », tapez
\pageet appuyez sur Entrée. - Fermer la Boîte de Dialogue : Cliquez sur Fermer, et vous verrez que toute la page est sélectionnée.
- Supprimer le Contenu : Appuyez sur la touche Suppr de votre clavier pour supprimer la page sélectionnée.
Pour Mac :
- Sélectionner la Page : Cliquez n’importe où sur la page que vous voulez supprimer.
- Ouvrir la Boîte de Dialogue Atteindre : Appuyez sur Option + Commande + G.
- Entrer la Commande Page : Tapez
\pagedans la boîte « Entrer le numéro de page » et appuyez sur Entrée. - Fermer la Boîte de Dialogue : Cliquez sur Fermer pour vous assurer que le contenu est sélectionné.
- Supprimer le Contenu : Appuyez sur la touche Suppr.
Méthode 3 : Suppression Manuelle du Contenu
Supprimer une page dans Word n’est pas difficile. Pour toute page spécifique de contenu que vous souhaitez supprimer, vous pouvez le faire manuellement en suivant ces étapes :

Ouvrez la page à supprimer et appuyez sur Ctrl + G ; cela affichera la boîte de dialogue Atteindre. Ensuite, fournissez le numéro de page à supprimer et validez. Cela ouvrira la page. Puis, faites glisser votre curseur sur le contenu à supprimer. Enfin, appuyez sur Retour arrière ou Suppr sur le clavier pour terminer le processus.
Méthode 4 : Ajustements des Marques de Paragraphe
Parfois, les pages vierges supplémentaires sont dues à des marques de paragraphe qui ne rentrent pas dans vos marges. Savoir comment supprimer une page vierge dans Word libérera vos travaux de ce problème :
D’abord, activez les marques de paragraphe en appuyant sur Ctrl + Maj + 8 (Windows) ou Commande + 8 (Mac).
Repérez toutes les marques de paragraphe visibles en bas de la page que vous ne voulez pas voir apparaître.
Sélectionnez ces marques et changez la taille de police à 1 ou supprimez-les complètement.
Une fois terminé, désactivez les marques de paragraphe en utilisant la même combinaison de touches que ci-dessus.
Méthode 5 : Suppression des Sauts de Section

Cliquez sur l’onglet Afficher/Masquer sous Paragraphe dans l’onglet Accueil. Ensuite, cliquez sur l’onglet Afficher/Masquer sous Paragraphe dans l’onglet Accueil.
Méthode 6 : Supprimer une Page Vierge Supplémentaire à la Fin du Document
Allez à cette dernière page vierge.
Vérifiez s’il y a des marques de paragraphe parasites ou des sauts manuels comme dans les étapes précédentes ci-dessus.
Supprimez ces éléments jusqu’à ce que votre document retrouve la forme que vous souhaitez.
Méthode 7 : Utilisation d’Outils en Ligne

Si vous travaillez en ligne ou n’avez vraiment aucune idée de comment supprimer des pages vierges ou inutiles, vous pouvez utiliser des outils PDF. Ici, je voudrais prendre PDF Agile comme exemple.
D’abord, sauvegardez votre document Word en tant que PDF.
Vous téléchargeriez votre PDF sur PDF Agile, supprimeriez les pages indésirables, puis le sauvegarderiez à nouveau en tant que document Word.

Conclusion
Vous avez appris comment supprimer des pages dans Microsoft Word grâce au contenu fourni ci-dessus. Vous avez également appris comment le faire sur macOS et Windows. L’information est suffisamment simplifiée pour s’assurer que chaque lecteur puisse saisir le processus.
Vous pouvez supprimer des pages dans Microsoft Word par divers moyens selon votre situation ; certaines des méthodes que nous avons décrites ci-dessus incluent comment gérer les pages vierges, supprimer le contenu indésirable, ou corriger les problèmes de formatage créés par des sauts ou des paragraphes. Chacune des techniques que nous avons discutées ci-dessus vous aidera à vous assurer que vos documents sont libres d’interruptions qui pourraient être causées par des pages indésirables.
Que ce soit pour un long rapport ou une simple lettre, maîtriser ces techniques ou méthodes déjà discutées vous rendra plus efficace dans la gestion de documents avec Microsoft Word sur macOS et Windows.


